近日,国家发改委副主任胡祖才、湖南省副省长谢卫江、中国长江三峡集团党组副书记、总经理韩君、中央生态环境保护督查办公室督查专员张国良、湖南省发改委主任周海兵、岳阳市委书记王一鸥、岳阳市市长李爱武等各部委及各省市领导带队前往长江大保护先行试点城市岳阳市示范工程参加现场会并考察工作。中国市政华北院智慧水务分公司搭建的一体化调度平台作为长江生态环保集团“水管家”项目的亮点工程在此次考察中进行展示,领导们认真听取了本次汇报并给予赞许。

▲ 各部委、省市领导于东风湖青年堤调蓄池总控中心进行参观
近年来,公司积极响应习总书记对长江大保护提出的“共抓大保护、不搞大开发”的要求,贯彻三峡集团“十四五”期间的发展思路,切实结合岳阳市“水管家”解决方案,深耕东风湖流域排水系统,为岳阳市东风湖流域打造“厂-网-湖”一体化调度平台。

▲ 华北院于东风湖青年堤调蓄池总控中心部署一体化调度平台及数据采集与监视控制系统
平台集公司开发的智慧中台、智慧模型、智慧一体机和智慧服务于一体,综合体现出华北院三大智慧产品+一项智慧服务的“智慧水务3+1”协同发展模式。

▲ 华北院智慧水务分公司“智慧水务3+1”协同发展模式
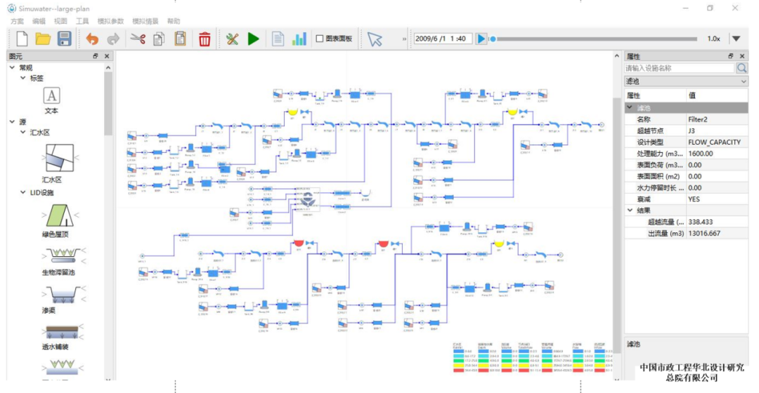
平台应用公司自主研发的“城市水系统控制仿真模型(Simuwater)”。该模型实现了计算速度与模拟精度的平衡。是国内首款集机理、概化和数据模型于一体的多原理混合架构模型;是国内首个实现“源-网-厂-河”水量和水质耦合模拟的多要素集成模型;是国内首个可用于水系统辅助规划设计和实时智能控制的多用途模型。

▲ 华北院智慧水务分公司开发的城市水系统控制仿真模型(Simuwater)
岳阳市东风湖流域通过该平台实现了“厂-网-湖”一体化联合调度和排水系统智能化综合管控,实现了流域级排水系统智慧运维、智能管控及优化调度,从而保障流域水安全,优化流域水环境。

▲ 华北院智慧水务分公司为岳阳市东风湖流域搭建的一体化调度平台总控界面

▲ 华北院智慧水务分公司为青年堤调蓄池搭建三维远控界面
公司为该流域排水系统安全管理、生产运行、设备管理、日常运维、应急调度等关键业务打造统一的业务信息管理平台,为排水规范管理、节能降耗、减员增效和精细化管理提供强大的技术支持,为不同层面的生产运行管理者提供即时、丰富的生产运行信息,为辅助分析决策、在线优化调度控制奠定良好的基础。同时,公司正在牵头编制包含“源-网-厂-河”的城市排水系统实时控制技术标准,将进一步规范和引领我国智慧排水的发展。



